Spring MVC分析
Spring MVC 初体验
初探 Spring MVC 请求处理流程
Spring MVC 相对于前面的章节算是比较简单的,我们首先引用《Spring in Action》上的一张图来了解 Spring MVC 的核心组件和大致处理流程:

从上图中看到①、DispatcherServlet 是 SpringMVC 中的前端控制器(Front Controller), 负责接收 Request 并将 Request 转发给对应的处理组件。
② 、 HanlerMapping 是 SpringMVC 中完成 url 到 Controller 映射的组件。DispatcherServlet 接收 Request,然后从 HandlerMapping 查找处理 Request 的 Controller。
③、Controller 处理 Request,并返回 ModelAndView 对象,Controller 是 SpringMVC 中负责处理 Request 的组件(类似于 Struts2 中的 Action),ModelAndView 是封装结果视图的组件。
④、⑤、⑥ 视图解析器解析 ModelAndView 对象并返回对应的视图给客户端。
在前面的章节中我们已经大致了解到,容器初始化时会建立所有 url 和 Controller 中的Method 的对应关系,保存到 HandlerMapping 中,用户请求是根据 Request 请求的 url 快速定位到 Controller 中的某个方法。在 Spring 中先将 url 和 Controller 的对应关系,保存到 Map<url, Controller>中。Web 容器启动时会通知 Spring 初始化容器(加载Bean 的定义信息和初始化所有单例 Bean), 然后 SpringMVC 会遍历容器中的 Bean,获取每一个 Controller 中的所有方法访问的 url,然后将 url 和 Controller 保存到一个 Map 中;这样就可以根据 Request 快速定位到 Controller,因为最终处理 Request 的是 Controller 中的方法,Map 中只保留了 url 和 Controller 中的对应关系,所以要根据Request 的 url 进一步确认 Controller 中的 Method,这一步工作的原理 就是拼接 Controller 的 url(Controller 上@RequestMapping 的值)和方法的 url(Method 上 @RequestMapping 的值),与 request 的 url 进行匹配,找到匹配的那个方法;确定处理请求的 Method 后,接下来的任务就是参数绑定,把 Request 中参数绑定到方法的形式参数上,这一步是整个请求处理过程中最复杂的一个步骤。
Spring MVC 九大组件
HandlerMappings
HandlerMapping 是用来查找 Handler 的,也就是处理器,具体的表现形式可以是类也可以是方法。比如,标注了@RequestMapping 的每个 method 都可以看成是一个 Handler,由 Handler 来负责实际的请求处理。
HandlerMapping 在请求到达之后,它的作用便是找到请求相应的处理器 Handler 和 Interceptors。
HandlerAdapters
从名字上看,这是一个适配器。因为 Spring MVC 中 Handler 可以是任意形式的,只要能够处理请求便行, 但是把请求交给 Servlet 的时候,由于 Servlet 的方法结构都是如 doService(HttpServletRequest req, HttpServletResponse resp) 这样的形式,让固定的 Servlet 处理方法调用 Handler 来进行处理,这一步工作便是 HandlerAdapter 要做的事。
HandlerExceptionResolvers
从这个组件的名字上看,这个就是用来处理 Handler 过程中产生的异常情况的组件。 具体来说,此组件的作用是根据异常设置 ModelAndView, 之后再交给 render() 方法进行渲 染 , 而 render() 便 将 ModelAndView 渲染成页面。不过有一点,HandlerExceptionResolver 只是用于解析对请求做处理阶段产生的异常,而渲染阶段的异常则不归他管了,这也是 Spring MVC 组件设计的一大原则分工明确互不干涉。
ViewResolvers
视图解析器,相信大家对这个应该都很熟悉了。因为通常在 SpringMVC 的配置文件中,都会配上一个该接口的实现类来进行视图的解析。 这个组件的主要作用,便是将 String 类型的视图名和Locale解析为View类型的视图。这个接口只有一个resolveViewName() 方法。从方法的定义就可以看出,Controller 层返回的 String 类型的视图名 viewName,最终会在这里被解析成为 View。View 是用来渲染页面的,也就是说,它会将程序返回的参数和数据填入模板中,最终生成 html 文件。ViewResolver 在这个过程中,主要做两件大事,即,ViewResolver 会找到渲染所用的模板(使用什么模板来渲染?)和所用的技术(其实也就是视图的类型,如 JSP 啊还是其他什么 Blabla 的)填入参数。默认情况下,Spring MVC 会为我们自动配置一个 InternalResourceViewResolver,这个是针
对 JSP 类型视图的。
RequestToViewNameTranslator
这个组件的作用,在于从 Request 中获取 viewName. 因为 ViewResolver 是根据 ViewName 查找 View, 但有的 Handler 处理完成之后,没有设置 View 也没有设置 ViewName, 便要通过这个组件来从 Request 中查找 viewName。
LocaleResolver
在上面我们有看到 ViewResolver 的 resolveViewName() 方法,需要两个参数。那么第二个参数 Locale 是从哪来的呢,这就是 LocaleResolver 要做的事了。 LocaleResolver 用于从 request 中解析出 Locale, 在中国大陆地区,Locale 当然就会是 zh-CN 之类,用来表示一个区域。这个类也是 i18n 的基础。
ThemeResolver
从名字便可看出,这个类是用来解析主题的。主题,就是样式,图片以及它们所形成的显示效果的集合。Spring MVC 中一套主题对应一个 properties 文件,里面存放着跟当前主题相关的所有资源,如图片,css 样式等。创建主题非常简单,只需准备好资源,然后新建一个 "主题名.properties" 并将资源设置进去,放在 classpath 下,便可以在页面中使用 了。 Spring MVC 中跟主 题有关的 类有 ThemeResolver, ThemeSource 和 Theme。
ThemeResolver 负责从 request 中解析出主题名, ThemeSource 则根据主题名找到具体的主题, 其抽象也就是 Theme, 通过 Theme 来获取主题和具体的资源。
MultipartResolver
其实这是一个大家很熟悉的组件,MultipartResolver 用于处理上传请求,通过将普通的 Request 包装成 MultipartHttpServletRequest 来实现。MultipartHttpServletRequest 可以通过 getFile() 直接获得文件,如果是多个文件上传,还可以通过调用 getFileMap 得到 Map<FileName, File> 这样的结构。MultipartResolver 的作用就是用来封装普通的 request,使其拥有处理文件上传的功能。
FlashMapManager
说到 FlashMapManager,就得先提一下 FlashMap。
FlashMap 用于重定向 Redirect 时的参数数据传递,比如,在处理用户订单提交时,为了避免重复提交,可以处理完 post 请求后 redirect 到一个 get 请求,这个 get 请求可以用来显示订单详情之类的信息。这样做虽然可以规避用户刷新重新提交表单的问题,但是在这个页面上要显示订单的信息,那这些数据从哪里去获取呢,因为 redirect 重定向是没有传递参数这一功能的,如果不想把参数写进 url(其实也不推荐这么做,url 有长度限制不说,把参数都直接暴露,感觉也不安全), 那么就可以通过 flashMap 来传递。只需要在redirect之前,将要传递的数据写入request(可以通过ServletRequestAttributes.getRequest() 获得)的属性OUTPUT_FLASH_MAP_ATTRIBUTE 中,这样在 redirect 之后的 handler 中 Spring 就会自动将其设置到 Model 中,在显示订单信息的页面上,就可以直接从 Model 中取得数据了。而 FlashMapManager 就是用来管理 FlashMap 的。
Spring MVC 源码分析
根据上面分析的 Spring MVC 工作机制,从三个部分来分析 Spring MVC 的源代码。
其一,ApplicationContext 初始化时用 Map 保存所有 url 和 Controller 类的对应关系;
其二,根据请求 url 找到对应的 Controller,并从 Controller 中找到处理请求的方法;
其三,Request 参数绑定到方法的形参,执行方法处理请求,并返回结果视图。
初始化阶段
我们首先找到 DispatcherServlet 这个类,必然是寻找 init()方法。然后,我们发现其 init 方法其实在父类 HttpServletBean 中,其源码如下:
public final void init() throws ServletException {
if (logger.isDebugEnabled()) {
logger.debug("Initializing servlet '" + getServletName() + "'");
}
// Set bean properties from init parameters.
PropertyValues pvs = new ServletConfigPropertyValues(getServletConfig(), this.requiredProperties);
if (!pvs.isEmpty()) {
try {
//定位资源
BeanWrapper bw = PropertyAccessorFactory.forBeanPropertyAccess(this);
//加载配置信息
ResourceLoader resourceLoader = new ServletContextResourceLoader(getServletContext());
bw.registerCustomEditor(Resource.class, new ResourceEditor(resourceLoader, getEnvironment()));
initBeanWrapper(bw);
bw.setPropertyValues(pvs, true);
} catch (BeansException ex) {
if (logger.isErrorEnabled()) {
logger.error("Failed to set bean properties on servlet '" + getServletName() + "'", ex);
}
throw ex;
}
}
// Let subclasses do whatever initialization they like.
initServletBean();
if (logger.isDebugEnabled()) {
logger.debug("Servlet '" + getServletName() + "' configured successfully");
}
}
我们看到在这段代码中,又调用了一个重要的 initServletBean() 方法。进入 initServletBean()方法看到以下源码:
protected final void initServletBean() throws ServletException {
getServletContext().log("Initializing Spring FrameworkServlet '" + getServletName() + "'");
if (this.logger.isInfoEnabled()) {
this.logger.info("FrameworkServlet '" + getServletName() + "': initialization started");
}
long startTime = System.currentTimeMillis();
try {
this.webApplicationContext = initWebApplicationContext();
initFrameworkServlet();
} catch (ServletException ex) {
this.logger.error("Context initialization failed", ex);
throw ex;
} catch (RuntimeException ex) {
this.logger.error("Context initialization failed", ex);
throw ex;
}
if (this.logger.isInfoEnabled()) {
long elapsedTime = System.currentTimeMillis() - startTime;
this.logger.info("FrameworkServlet '" + getServletName() + "': initialization completed in " + elapsedTime + " ms");
}
}
这段代码中最主要的逻辑就是初始化 IOC 容器,最终会调用 refresh()方法,前面的章节中对 IOC 容器的初始化细节我们已经详细掌握,在此我们不再赘述。我们看到上面的代码中, IOC 容器初 始化之后 ,最后 有调用了 onRefresh() 方法。 这个方法 最终是在 DisptcherServlet 中实现,来看源码:
@Override
protected void onRefresh(ApplicationContext context) {
initStrategies(context);
}
/**
* Initialize the strategy objects that this servlet uses.
* <p>May be overridden in subclasses in order to initialize further strategy objects.
*/
//初始化策略
protected void initStrategies(ApplicationContext context) {
//多文件上传的组件
initMultipartResolver(context);
//初始化本地语言环境
initLocaleResolver(context);
//初始化模板处理器
initThemeResolver(context);
//handlerMapping
initHandlerMappings(context);
//初始化参数适配器
initHandlerAdapters(context);
//初始化异常拦截器
initHandlerExceptionResolvers(context);
//初始化视图预处理器
initRequestToViewNameTranslator(context);
//初始化视图转换器
initViewResolvers(context);
//FlashMap 管理器
initFlashMapManager(context);
}
到这一步就完成了 SpringMVC 的九大组件的初始化。接下来,我们来看 url 和 Controller 的关系是如何建立的呢?HandlerMapping 的子类 AbstractDetectingUrlHandlerMapping 实现了 initApplicationContext() 方法,所以我们直接看子类中的初始化容器方法。
@Override
public void initApplicationContext() throws ApplicationContextException {
super.initApplicationContext();
detectHandlers();
}
/**
* 建立当前 ApplicationContext 中的所有 Controller 和url 的对应关系
*/
protected void detectHandlers() throws BeansException {
ApplicationContext applicationContext = obtainApplicationContext();
if (logger.isDebugEnabled()) {
logger.debug("Looking for URL mappings in application context: " + applicationContext);
}
// 获取 ApplicationContext 容器中所有 bean 的 Name
String[] beanNames = (this.detectHandlersInAncestorContexts ? BeanFactoryUtils.beanNamesForTypeIncludingAncestors(applicationContext, Object.class) : applicationContext.getBeanNamesForType(Object.class));
// 遍历 beanNames,并找到这些bean 对应的 url
for (String beanName : beanNames) {
// 找 bean 上的所有 url(Controller 上的 url+方法上的 url),该方法由对应的子类实现
String[] urls = determineUrlsForHandler(beanName);
if (!ObjectUtils.isEmpty(urls)) {
// 保存 urls 和 beanName 的对应关系,put it to Map<urls,beanName>,
// 该方法在父类AbstractUrlHandlerMapping 中实现
registerHandler(urls, beanName);
} else {
if (logger.isDebugEnabled()) {
logger.debug("Rejected bean name '" + beanName + "': no URL paths identified");
}
}
}
}
/** 获取 Controller 中所有方法的 url,由子类实现,典型的模板模式 **/
protected abstract String[] determineUrlsForHandler(String beanName);
determineUrlsForHandler(String beanName)方法的作用是获取每个 Controller 中的 url,不同的子类有不同的实现,这是一个典型的模板设计模式。因为开发中我们用的最多的就是用注解来配置 Controller 中的 url ,BeanNameUrlHandlerMapping 是 AbstractDetectingUrlHandlerMapping 的子类,处理注解形式的 url 映射.所以我们这里以 BeanNameUrlHandlerMapping 来进行分析。我们看 BeanNameUrlHandlerMapping 是如何查beanName 上所有映射的 url。
/**
* 获取 Controller 中所有的 url
*/
@Override
protected String[] determineUrlsForHandler(String beanName) {
List<String> urls = new ArrayList<>();
if (beanName.startsWith("/")) {
urls.add(beanName);
}
String[] aliases = obtainApplicationContext().getAliases(beanName);
for (String alias : aliases) {
if (alias.startsWith("/")) {
urls.add(alias);
}
}
return StringUtils.toStringArray(urls);
}
到这里 HandlerMapping 组件就已经建立所有 url 和 Controller 的对应关系。
运行调用阶段
这一步步是由请求触发的,所以入口为 DispatcherServlet 的核心方法为 doService(),doService()中的核心逻辑由 doDispatch()实现,源代码如下:
/** 中央控制器,控制请求的转发 **/
protected void doDispatch(HttpServletRequest request, HttpServletResponse response) throws Exception {
HttpServletRequest processedRequest = request;
HandlerExecutionChain mappedHandler = null;
boolean multipartRequestParsed = false;
WebAsyncManager asyncManager = WebAsyncUtils.getAsyncManager(request);
try {
ModelAndView mv = null;
Exception dispatchException = null;
try {
// 1.检查是否是文件上传的请求
processedRequest = checkMultipart(request);
multipartRequestParsed = (processedRequest != request);
// 2.取得处理当前请求的Controller,这里也称为 hanlder,处理器,
// 第一个步骤的意义就在这里体现了.这里并不是直接返回Controller,
// 而是返回的 HandlerExecutionChain 请求处理器链对象,
// 该对象封装了 handler 和interceptors.
mappedHandler = getHandler(processedRequest);
// 如果 handler 为空,则返回 404
if (mappedHandler == null) {
noHandlerFound(processedRequest, response);
return;
}
//3. 获取处理 request 的处理器适配器 handler adapter
HandlerAdapter ha = getHandlerAdapter(mappedHandler.getHandler());
// 处理 last-modified 请求头
String Method = request.getMethod();
boolean isGet = "GET".equals(Method);
if (isGet || "HEAD".equals(Method)) {
long lastModified = ha.getLastModified(request, mappedHandler.getHandler());
if (logger.isDebugEnabled()) {
logger.debug("Last-Modified value for [" + getRequestUri(request) + "] is: " + lastModified);
}
if (new ServletWebRequest(request, response).checkNotModified(lastModified) && isGet) {
return;
}
}
if (!mappedHandler.applyPreHandle(processedRequest, response)) {
return;
}
// 4.实际的处理器处理请求,返回结果视图对象
mv = ha.handle(processedRequest, response, mappedHandler.getHandler());
if (asyncManager.isConcurrentHandlingStarted()) {
return;
}
// 结果视图对象的处理
applyDefaultViewName(processedRequest, mv);
mappedHandler.applyPostHandle(processedRequest, response, mv);
} catch (Exception ex) {
dispatchException = ex;
} catch (Throwable err) {
dispatchException = new NestedServletException("Handler dispatch failed", err);
}
processDispatchResult(processedRequest, response, mappedHandler, mv, dispatchException);
} catch (Exception ex) {
triggerAfterCompletion(processedRequest, response, mappedHandler, ex);
} catch (Throwable err) {
triggerAfterCompletion(processedRequest, response, mappedHandler, new NestedServletException("Handler processing failed", err));
} finally {
if (asyncManager.isConcurrentHandlingStarted()) {
if (mappedHandler != null) {
// 请求成功响应之后的方法
mappedHandler.applyAfterConcurrentHandlingStarted(processedRequest, response);
}
} else {
if (multipartRequestParsed) {
cleanupMultipart(processedRequest);
}
}
}
}
getHandler(processedRequest)方法实际上就是从 HandlerMapping 中找到 url 和 Controller 的对应关系。也就是 Map<url,Controller>。我们知道,最终处理 Request 的是 Controller 中的方法,我们现在只是知道了 Controller,我们如何确认 Controller中处理 Request 的方法呢?继续往下看。
从 Map<urls,beanName> 中取得 Controller 后,经过拦截器的预处理方法,再通过反射获取该方法上的注解和参数,解析方法和参数上的注解,然后反射调用方法获取 ModelAndView 结果视图。最后,调用的就是 RequestMappingHandlerAdapter 的 handle() 中的核心逻辑由 handleInternal(request, response, handler)实现。
@Override
protected ModelAndView handleInternal(HttpServletRequest request, HttpServletResponse response, HandlerMethod handlerMethod) throws Exception {
ModelAndView mav;
checkRequest(request);
if (this.synchronizeOnSession) {
HttpSession session = request.getSession(false);
if (session != null) {
Object mutex = WebUtils.getSessionMutex(session);
synchronized (mutex) {
mav = invokeHandlerMethod(request, response, handlerMethod);
}
} else {
mav = invokeHandlerMethod(request, response, handlerMethod);
}
} else {
mav = invokeHandlerMethod(request, response, handlerMethod);
}
if (!response.containsHeader(HEADER_CACHE_CONTROL)) {
if (getSessionAttributesHandler(handlerMethod).hasSessionAttributes()) {
applyCacheSeconds(response, this.cacheSecondsForSessionAttributeHandlers);
} else {
prepareResponse(response);
}
}
return mav;
}
整个处理过程中最核心的逻辑其实就是拼接 Controller 的 url 和方法的 url,与 Request 的 url 进行匹配,找到匹配的方法。
/** 根据 url 获取处理请求的方法 **/
@Override
protected HandlerMethod getHandlerInternal(HttpServletRequest request) throws Exception {
// 如果请求 url 为,http://localhost:8080/web/hello.json, 则 lookupPath=web/hello.json
String lookupPath = getUrlPathHelper().getLookupPathForRequest(request);
if (logger.isDebugEnabled()) {
logger.debug("Looking up handler method for path " + lookupPath);
}
this.mappingRegistry.acquireReadLock();
try {
// 遍历 Controller 上的所有方法,获取 url 匹配的方法
HandlerMethod handlerMethod = lookupHandlerMethod(lookupPath, request);
if (logger.isDebugEnabled()) {
if (handlerMethod != null) {
logger.debug("Returning handler method [" + handlerMethod + "]");
} else {
logger.debug("Did not find handler method for [" + lookupPath + "]");
}
}
return (handlerMethod != null ? handlerMethod.createWithResolvedBean() : null);
} finally {
this.mappingRegistry.releaseReadLock();
}
}
通过上面的代码分析,已经可以找到处理 Request 的 Controller 中的方法了,现在看如何解析该方法上的参数,并反射调用该方法。
/** 获取处理请求的方法,执行并返回结果视图 **/
@Nullable
protected ModelAndView invokeHandlerMethod(HttpServletRequest request, HttpServletResponse response, HandlerMethod handlerMethod) throws Exception {
ServletWebRequest webRequest = new ServletWebRequest(request, response);
try {
WebDataBinderFactory binderFactory = getDataBinderFactory(handlerMethod);
ModelFactory modelFactory = getModelFactory(handlerMethod, binderFactory);
ServletInvocableHandlerMethod invocableMethod = createInvocableHandlerMethod(handlerMethod);
if (this.argumentResolvers != null) {
invocableMethod.setHandlerMethodArgumentResolvers(this.argumentResolvers);
}
if (this.returnValueHandlers != null) {
invocableMethod.setHandlerMethodReturnValueHandlers(this.returnValueHandlers);
}
invocableMethod.setDataBinderFactory(binderFactory);
invocableMethod.setParameterNameDiscoverer(this.parameterNameDiscoverer);
ModelAndViewContainer mavContainer = new ModelAndViewContainer();
mavContainer.addAllAttributes(RequestContextUtils.getInputFlashMap(request));
modelFactory.initModel(webRequest, mavContainer, invocableMethod);
mavContainer.setIgnoreDefaultModelOnRedirect(this.ignoreDefaultModelOnRedirect);
AsyncWebRequest asyncWebRequest = WebAsyncUtils.createAsyncWebRequest(request, response);
asyncWebRequest.setTimeout(this.asyncRequestTimeout);
WebAsyncManager asyncManager = WebAsyncUtils.getAsyncManager(request);
asyncManager.setTaskExecutor(this.taskExecutor);
asyncManager.setAsyncWebRequest(asyncWebRequest);
asyncManager.registerCallableInterceptors(this.callableInterceptors);
asyncManager.registerDeferredResultInterceptors(this.deferredResultInterceptors);
if (asyncManager.hasConcurrentResult()) {
Object result = asyncManager.getConcurrentResult();
mavContainer = (ModelAndViewContainer) asyncManager.getConcurrentResultContext()[0];
asyncManager.clearConcurrentResult();
if (logger.isDebugEnabled()) {
logger.debug("Found concurrent result value [" + result + "]");
}
invocableMethod = invocableMethod.wrapConcurrentResult(result);
}
invocableMethod.invokeAndHandle(webRequest, mavContainer);
if (asyncManager.isConcurrentHandlingStarted()) {
return null;
}
return getModelAndView(mavContainer, modelFactory, webRequest);
} finally {
webRequest.requestCompleted();
}
}
invocableMethod.invokeAndHandle() 最终要实现的目的就是:完成 Request 中的参数和方法参数上数据的绑定。Spring MVC 中提供两种 Request 参数到方法中参数的绑定方式:
- 通过注解进行绑定,@RequestParam。
- 通过参数名称进行绑定。
使用注解进行绑定,我们只要在方法参数前面声明 @RequestParam("name"),就可以将 request 中参数 name 的值绑定到方法的该参数上。使用参数名称进行绑定的前提是必须要获取方法中参数的名称,Java 反射只提供了获取方法的参数的类型,并没有提供获取参数名称的方法。SpringMVC 解决这个问题的方法是用 asm 框架读取字节码文件,来获取方法的参数名称。asm 框架是一个字节码操作框架,关于 asm 更多介绍可以参考其官网。个人建议,使用注解来完成参数绑定,这样就可以省去 asm 框架的读取字节码的操作。
@Nullable
public Object invokeForRequest(NativeWebRequest request, @Nullable ModelAndViewContainer mavContainer, Object... providedArgs) throws Exception {
Object[] args = getMethodArgumentValues(request, mavContainer, providedArgs);
if (logger.isTraceEnabled()) {
logger.trace("Invoking '" + ClassUtils.getQualifiedMethodName(getMethod(), getBeanType()) + "' with arguments " + Arrays.toString(args));
}
Object returnValue = doInvoke(args);
if (logger.isTraceEnabled()) {
logger.trace("Method [" + ClassUtils.getQualifiedMethodName(getMethod(), getBeanType()) + "] returned [" + returnValue + "]");
}
return returnValue;
}
private Object[] getMethodArgumentValues(NativeWebRequest request, @Nullable ModelAndViewContainer mavContainer, Object... providedArgs) throws Exception {
MethodParameter[] parameters = getMethodParameters();
Object[] args = new Object[parameters.length];
for (int i = 0; i < parameters.length; i++) {
MethodParameter parameter = parameters[i];
parameter.initParameterNameDiscovery(this.parameterNameDiscoverer);
args[i] = resolveProvidedArgument(parameter, providedArgs);
if (args[i] != null) {
continue;
}
if (this.argumentResolvers.supportsParameter(parameter)) {
try {
args[i] = this.argumentResolvers.resolveArgument(
parameter, mavContainer, request, this.dataBinderFactory);
continue;
} catch (Exception ex) {
if (logger.isDebugEnabled()) {
logger.debug(getArgumentResolutionErrorMessage("Failed to resolve", i), ex);
}
throw ex;
}
}
if (args[i] == null) {
throw new IllegalStateException("Could not resolve method parameter at index " + parameter.getParameterIndex() + " in " + parameter.getExecutable().toGenericString() + ": " + getArgumentResolutionErrorMessage("No suitable resolver for", i));
}
}
return args;
}
关于 asm 框架获取方法参数的部分,这里就不再进行分析了。感兴趣的小伙伴可以继续深入了解这个处理过程。
到这里,方法的参数值列表也获取到了,就可以直接进行方法的调用了。整个请求过程中最复杂的一步就是在这里了。到这里整个请求处理过程的关键步骤都已了解。理解了 Spring MVC 中的请求处理流程,整个代码还是比较清晰的。最后我们再来梳理一下 Spring MVC 核心组件的关联关系(如下图):

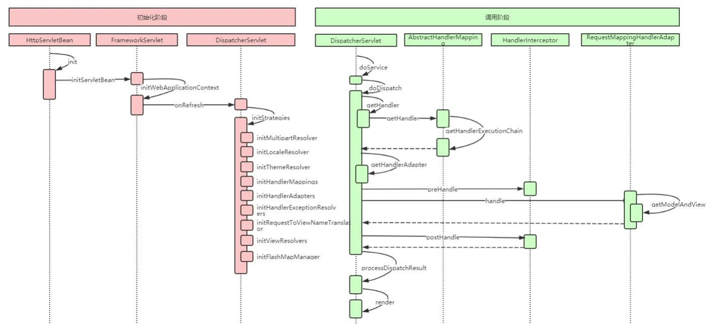
最后来一张时序图:

Spring MVC 使用优化建议
上面我们已经对 SpringMVC 的工作原理和源码进行了分析,在这个过程发现了几个优化点:
1、Controller 如果能保持单例,尽量使用单例
这样可以减少创建对象和回收对象的开销。也就是说,如果 Controller 的类变量和实例变量可以以方法形参声明的尽量以方法的形参声明,不要以类变量和实例变量声明,这样可以避免线程安全问题。
2、处理 Request 的方法中的形参务必加上@RequestParam 注解
这样可以避免 Spring MVC 使用 asm 框架读取 class 文件获取方法参数名的过程。即便 Spring MVC 对读取出的方法参数名进行了缓存,如果不要读取 class 文件当然是更好。
3、缓存 URL
阅读源码的过程中,我们发现 Spring MVC 并没有对处理 url 的方法进行缓存,也就是说每次都要根据请求 url 去匹配 Controller 中的方法 url,如果把 url 和 Method 的关系缓存起来,会不会带来性能上的提升呢?有点恶心的是,负责解析 url 和 Method 对应关系的 ServletHandlerMethodResolver 是一个 private 的内部类,不能直接继承该类增强代码,必须要该代码后重新编译。当然,如果缓存起来,必须要考虑缓存的线程安全问题。