设计模式-适配器模式
适配器模式
适配器模式的应用场景
适配器模式(Adapter Pattern)是指将一个类的接口转换成客户期望的另一个接口,使原本的接口不兼容的类可以一起工作,属于结构型设计模式。
适配器适用于以下几种业务场景:
- 已经存在的类,它的方法和需求不匹配(方法结果相同或相似)的情况。
- 适配器模式不是软件设计阶段考虑的设计模式,是随着软件维护,由于不同产品、不同厂家造成功能类似而接口不相同情况下的解决方案。有点亡羊补牢的感觉。
生活中也非常的应用场景,例如电源插转换头、手机充电转换头、显示器转接头。

在中国民用电都是 220V 交流电,但我们手机使用的锂电池使用的 5V 直流电。因此,我们给手机充电时就需要使用电源适配器来进行转换。下面我们有代码来还原这个生活场景,创建 AC220 类,表示 220V 交流电:
public class AC220 {
public int outputAC220V(){
int output = 220;
System.out.println("输出交流电"+output+"V");
return output;
}
}
创建 DC5 接口,表示 5V 直流电的标准:
public interface DC5 {
int outputDC5V();
}
创建电源适配器 PowerAdapter 类:
public class PowerAdapter implements DC5{
private AC220 ac220;
public PowerAdapter(AC220 ac220){
this.ac220 = ac220;
}
public int outputDC5V() {
int adapterInput = ac220.outputAC220V();
//变压器...
int adapterOutput = adapterInput/44;
System.out.println("使用 PowerAdapter 输入 AC:"+adapterInput+"V"+"输出 DC:"+adapterOutput+"V");
return adapterOutput;
}
}
客户端测试代码:
public class ObjectAdapterTest {
public static void main(String[] args) {
DC5 dc5 = new PowerAdapter(new AC220());
dc5.outputDC5V();
}
}
上面的案例中,通过增加 PowerAdapter 电源适配器,实现了二者的兼容。
重构第三方登录自由适配
下面我们来一个实际的业务场景,利用适配模式来解决实际问题。年纪稍微大一点的小伙伴一定经历过这样一个过程。我们很早以前开发的老系统应该都有登录接口,但是随着业务的发展和社会的进步,单纯地依赖用户名密码登录显然不能满足用户需求了。现在,我们大部分系统都已经支持多种登录方式,如 QQ 登录、微信登录、手机登录、微博登录等等,同时保留用户名密码的登录方式。虽然登录形式丰富了,但是登录后的处理逻辑可以不必改,同样是将登录状态保存到 session,遵循开闭原则。
首先创建统一的返回结果 ResultMsg 类:
public class ResultMsg {
private int code;
private String msg;
private Object data;
public ResultMsg(int code, String msg, Object data) {
this.code = code;
this.msg = msg;
this.data = data;
}
public int getCode() {
return code;
}
public void setCode(int code) {
this.code = code;
}
public String getMsg() {
return msg;
}
public void setMsg(String msg) {
this.msg = msg;
}
public Object getData() {
return data;
}
public void setData(Object data) {
this.data = data;
}
}
假设老系统的登录逻辑 SiginService:
public class SiginService {
/**
* 注册方法
*/
public ResultMsg regist(String username, String password) {
return new ResultMsg(200, "注册成功", new Member());
}
/**
* 登录的方法
*/
public ResultMsg login(String username, String password) {
return null;
}
}
为了遵循开闭原则,老系统的代码我们不会去修改。那么下面开启代码重构之路,先创建 Member 类:
public class Member {
private String username;
private String password;
private String mid;
private String info;
public String getUsername() {
return username;
}
public void setUsername(String username) {
this.username = username;
}
public String getPassword() {
return password;
}
public void setPassword(String password) {
this.password = password;
}
public String getMid() {
return mid;
}
public void setMid(String mid) {
this.mid = mid;
}
public String getInfo() {
return info;
}
public void setInfo(String info) {
this.info = info;
}
}
创建一个新的类继承原来的逻辑,运行非常稳定的代码我们不去改动:
public class SigninForThirdService extends SiginService {
public ResultMsg loginForQQ(String openId){
//1、openId 是全局唯一,我们可以把它当做是一个用户名(加长)
//2、密码默认为 QQ_EMPTY
//3、注册(在原有系统里面创建一个用户)
//4、调用原来的登录方法
return loginForRegist(openId,null);
}
public ResultMsg loginForWechat(String openId){
return null;
}
public ResultMsg loginForToken(String token){
//通过 token 拿到用户信息,然后再重新登陆了一次
return null;
}
public ResultMsg loginForTelphone(String telphone,String code){
return null;
}
public ResultMsg loginForRegist(String username,String password){
super.regist(username,null);
return super.login(username,null);
}
}
客户端测试代码:
public class SigninForThirdServiceTest {
public static void main(String[] args) {
SigninForThirdService service = new SigninForThirdService();
//不改变原来的代码,也要能够兼容新的需求
//还可以再加一层策略模式
service.loginForQQ("sdfgdgfwresdf9123sdf");
}
}
通过这么一个简单的适配,完成了代码兼容。当然,我们代码还可以更加优雅,根据不同的登录方式,创建不同的 Adapter。首先,创建 LoginAdapter 接口:
public interface LoginAdapter {
boolean support(Object adapter);
ResultMsg login(String id,Object adapter);
}
分别实现不同的登录适配,QQ 登录 LoginForQQAdapter:
public class LoginForQQAdapter implements LoginAdapter {
public boolean support(Object adapter) {
return adapter instanceof LoginForQQAdapter;
}
public ResultMsg login(String id, Object adapter) {
return null;
}
}
新浪微博登录 LoginForSinaAdapter:
public class LoginForSinaAdapter implements LoginAdapter {
public boolean support(Object adapter) {
return adapter instanceof LoginForSinaAdapter;
}
public ResultMsg login(String id, Object adapter) {
return null;
}
}
手机号登录 LoginForTelAdapter:
public class LoginForTelAdapter implements LoginAdapter {
public boolean support(Object adapter) {
return adapter instanceof LoginForTelAdapter;
}
public ResultMsg login(String id, Object adapter) {
return null;
}
}
Token 自动登录 LoginForTokenAdapter:
public class LoginForTokenAdapter implements LoginAdapter {
public boolean support(Object adapter) {
return adapter instanceof LoginForTokenAdapter;
}
public ResultMsg login(String id, Object adapter) {
return null;
}
}
微信登录 LoginForWechatAdapter:
public class LoginForWechatAdapter implements LoginAdapter {
public boolean support(Object adapter) {
return adapter instanceof LoginForWechatAdapter;
}
public ResultMsg login(String id, Object adapter) {
return null;
}
}
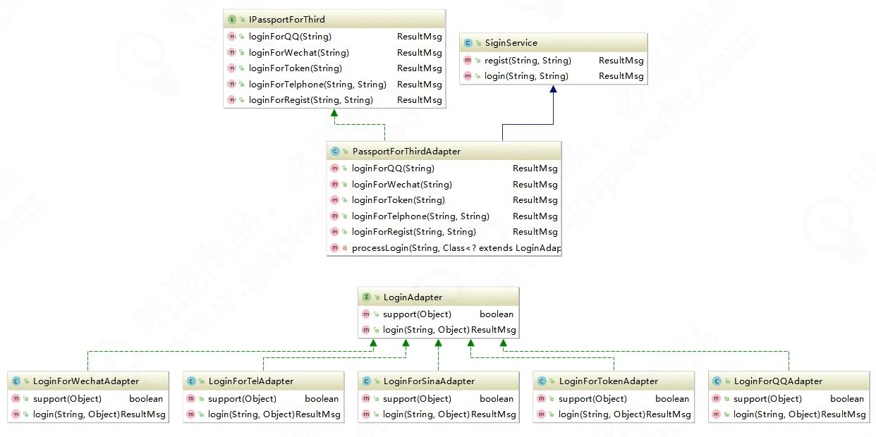
然后,创建第三方登录兼容接口 IPassportForThird:
public interface IPassportForThird {
/**
* QQ 登录
*/
ResultMsg loginForQQ(String id);
/**
* 微信登录
*/
ResultMsg loginForWechat(String id);
/**
* 记住登录状态后自动登录
*/
ResultMsg loginForToken(String token);
/**
* 手机号登录
*/
ResultMsg loginForTelphone(String telphone, String code);
/**
* 注册后自动登录
*/
ResultMsg loginForRegist(String username, String passport);
}
实现兼容 PassportForThirdAdapter:
/**
* 第三方登录自由适配
*/
public class PassportForThirdAdapter extends SiginService implements IPassportForThird {
public ResultMsg loginForQQ(String id) {
return processLogin(id,LoginForQQAdapter.class);
}
public ResultMsg loginForWechat(String id) {
return processLogin(id,LoginForWechatAdapter.class);
}
public ResultMsg loginForToken(String token) {
return processLogin(token,LoginForTokenAdapter.class);
}
public ResultMsg loginForTelphone(String telphone, String code) {
return processLogin(telphone,LoginForTelAdapter.class);
}
public ResultMsg loginForRegist(String username, String passport) {
super.regist(username,null);
return super.login(username,null);
}
//这里用到了简单工厂模式及策略模式
private ResultMsg processLogin(String key,Class<? extends LoginAdapter> clazz){
try {
LoginAdapter adapter = clazz.newInstance();
if(adapter.support(adapter)) {
return adapter.login(key, adapter);
}else {
return null;
}
}catch (Exception e){
e.printStackTrace();;
}
return null;
}
}
客户端测试代码:
public class PassportTest {
public static void main(String[] args) {
IPassportForThird passportForThird = new PassportForThirdAdapter();
passportForThird.loginForQQ("");
}
}
最后,来看一下类图:

至此,我们在遵循开闭原则的前提下,完整地实现了一个兼容多平台登录的业务场景。
当然,我目前的这个设计也并不完美,仅供参考,感兴趣的小伙伴可以继续完善这段代码。例如适配器中的参数目前是写死为 String,改为 Object[]应该更合理。
学习到这里,相信小伙伴会有一个疑问了:适配器模式跟策略模式好像区别不大?在这里我要强调一下,适配器模式主要解决的是功能兼容问题,单场景适配大家可能不会和策略模式有对比。但多场景适配大家产生联想和混淆了。其实,大家有没有发现一个细节,我给每个适配器都加上了一个 support()方法,用来判断是否兼容,support()方法的参数也是 Object 的,而 supoort()来自于接口。适配器的实现逻辑并不依赖于接口,我们完全可以将 LoginAdapter 接口去掉。而加上接口,只是为了代码规范。上面的代码可以说是策略模式、简单工厂模式和适配器模式的综合运用。
适配器模式在源码中的体现
Spring 中适配器模式也应用得非常广泛,例如:SpringAOP 中的 AdvisorAdapter 类,它有三个实现类 MethodBeforeAdviceAdapter、AfterReturningAdviceAdapter 和 ThrowsAdviceAdapter,先来看顶层接口 AdvisorAdapter 的源代码:
package org.springframework.aop.framework.adapter;
import org.aopalliance.aop.Advice;
import org.aopalliance.intercept.MethodInterceptor;
import org.springframework.aop.Advisor;
public interface AdvisorAdapter {
boolean supportsAdvice(Advice var1);
MethodInterceptor getInterceptor(Advisor var1);
}
再看 MethodBeforeAdviceAdapter 类:
package org.springframework.aop.framework.adapter;
import java.io.Serializable;
import org.aopalliance.aop.Advice;
import org.aopalliance.intercept.MethodInterceptor;
import org.springframework.aop.Advisor;
import org.springframework.aop.MethodBeforeAdvice;
class MethodBeforeAdviceAdapter implements AdvisorAdapter, Serializable {
MethodBeforeAdviceAdapter() {
}
public boolean supportsAdvice(Advice advice) {
return advice instanceof MethodBeforeAdvice;
}
public MethodInterceptor getInterceptor(Advisor advisor) {
MethodBeforeAdvice advice = (MethodBeforeAdvice)advisor.getAdvice();
return new MethodBeforeAdviceInterceptor(advice);
}
}
其它两个类我这里就不把代码贴出来了。Spring 会根据不同的 AOP 配置来确定使用对应的 Advice,跟策略模式不同的一个方法可以同时拥有多个 Advice。
下面再来看一个 SpringMVC 中的 HandlerAdapter 类,它也有多个子类,类图如下:

其适配调用的关键代码还是在 DispatcherServlet 的 doDispatch()方法中,下面我们还是来看源码:
protected void doDispatch(HttpServletRequest request, HttpServletResponse response) throws Exception{
HttpServletRequest processedRequest = request;
HandlerExecutionChain mappedHandler = null;
boolean multipartRequestParsed = false;
WebAsyncManager asyncManager = WebAsyncUtils.getAsyncManager(request);
try {
try {
ModelAndView mv = null;
Object dispatchException = null;
try {
processedRequest = this.checkMultipart(request);
multipartRequestParsed = processedRequest != request;
mappedHandler = this.getHandler(processedRequest);
if(mappedHandler == null) {
this.noHandlerFound(processedRequest, response);
return;
}
HandlerAdapter ha = this.getHandlerAdapter(mappedHandler.getHandler());
String method = request.getMethod();
boolean isGet = "GET".equals(method);
if(isGet || "HEAD".equals(method)) {
long lastModified = ha.getLastModified(request, mappedHandler.getHandler());
if(this.logger.isDebugEnabled()) {
this.logger.debug("Last-Modified value for [" + getRequestUri(request) + "] is: " + lastModified);
}
if((new ServletWebRequest(request, response)).checkNotModified(lastModified) && isGet) {
return;
}
}
if(!mappedHandler.applyPreHandle(processedRequest, response)) {
return;
}
mv = ha.handle(processedRequest, response, mappedHandler.getHandler());
if(asyncManager.isConcurrentHandlingStarted()) {
return;
}
this.applyDefaultViewName(processedRequest, mv);
mappedHandler.applyPostHandle(processedRequest, response, mv);
} catch (Exception var20) {
dispatchException = var20;
} catch (Throwable var21) {
dispatchException = new NestedServletException("Handler dispatch failed", var21);
}
this.processDispatchResult(processedRequest, response, mappedHandler, mv,
(Exception)dispatchException);
} catch (Exception var22) {
this.triggerAfterCompletion(processedRequest, response, mappedHandler, var22);
} catch (Throwable var23) {
this.triggerAfterCompletion(processedRequest, response, mappedHandler, new NestedServletException("Handler processing failed", var23));
}
} finally {
if(asyncManager.isConcurrentHandlingStarted()) {
if(mappedHandler != null) {
mappedHandler.applyAfterConcurrentHandlingStarted(processedRequest, response);
}
} else if(multipartRequestParsed) {
this.cleanupMultipart(processedRequest);
}
}
}
在 doDispatch() 方法中调用了 getHandlerAdapter() 方法,来看代码:
protected HandlerAdapter getHandlerAdapter(Object handler) throws ServletException {
if(this.handlerAdapters != null) {
Iterator var2 = this.handlerAdapters.iterator();
while(var2.hasNext()) {
HandlerAdapter ha = (HandlerAdapter)var2.next();
if(this.logger.isTraceEnabled()) {
this.logger.trace("Testing handler adapter [" + ha + "]");
}
if(ha.supports(handler)) {
return ha;
}
}
}
throw new ServletException("No adapter for handler [" + handler + "]: The DispatcherServlet configuration needs to include a HandlerAdapter that supports this handler");
}
在 getHandlerAdapter()方法中循环调用了 supports()方法判断是否兼容,循环迭代集合中的 Adapter 又是在初始化时早已赋值。这里我们不再深入,后面的源码专题中还会继续讲解。
适配器模式的优缺点
优点:
能提高类的透明性和复用,现有的类复用但不需要改变。
目标类和适配器类解耦,提高程序的扩展性。
在很多业务场景中符合开闭原则。
缺点:
- 适配器编写过程需要全面考虑,可能会增加系统的复杂性。
- 增加代码阅读难度,降低代码可读性,过多使用适配器会使系统代码变得凌乱。