并发编程-AQS
J.U.C 简介
Java.util.concurrent 是在并发编程中比较常用的工具类,里面包含很多用来在并发 场景中使用的组件。比如线程池、阻塞队列、计时器、同步器、并发集合等等。并发包的作者是大名鼎鼎的 Doug Lea。我们在接下来的课程中,会去剖析一些经典的比较常用的组件的设计思想。
Lock
Lock 在 J.U.C 中是最核心的组件,前面我们讲 synchronized 的时候说过,锁最重要的特性就是解决并发安全问题。为什么要以 Lock 作为切入点呢?如果有同学看 过 J.U.C 包中的所有组件,一定会发现绝大部分的组件都有用到了 Lock。所以通 过 Lock 作为切入点使得在后续的学习过程中会更加轻松。
Lock简介
在 Lock 接口出现之前,Java 中的应用程序对于多线程的并发安全处理只能基于 synchronized 关键字来解决。但是 synchronized 在有些场景中会存在一些短板, 也就是它并不适合于所有的并发场景。但是在 Java5 以后,Lock 的出现可以解决 synchronized 在某些场景中的短板,它比 synchronized 更加灵活。
Lock的实现
Lock 本质上是一个接口,它定义了释放锁和获得锁的抽象方法,定义成接口就意味着它定义了锁的一个标准规范,也同时意味着锁的不同实现。实现 Lock 接口的类有很多,以下为几个常见的锁实现:
- ReentrantLock:表示重入锁,它是唯一一个实现了 Lock 接口的类。重入锁指的是线程在获得锁之后,再次获取该锁不需要阻塞,而是直接关联一次计数器增加重入次数;
- ReentrantReadWriteLock:重入读写锁,它实现了 ReadWriteLock 接口,在这个类中维护了两个锁,一个是 ReadLock,一个是 WriteLock,他们都分别实现了 Lock接口。
读写锁是一种适合读多写少的场景下解决线程安全问题的工具,基本原则是: 读和读不互斥、读和写互斥、写和写互斥。也就是说涉及到影响数据变化的操作都会存在互斥。 - StampedLock: stampedLock 是 JDK8 引入的新的锁机制,可以简单认为是读写锁的一个改进版本,读写锁虽然通过分离读和写的功能使得读和读之间可以完全并发,但是读和写是有冲突的,如果大量的读线程存在,可能会引起写线程的饥饿。stampedLock 是一种乐观的读策略,使得乐观锁完全不会阻塞写线程。
Lock的类关系图
Lock 有很多的锁的实现,但是直观的实现是 ReentrantLock 重入锁

ReentrantLock重入锁
重入锁,表示支持重新进入的锁,也就是说,如果当前线程 t1 通过调用 lock 方法获取了锁之后,再次调用 lock,是不会再阻塞去获取锁的,直接增加重试次数就行了。synchronized 和 ReentrantLock 都是可重入锁。很多同学不理解为什么锁会存在重入的特性,那是因为对于同步锁的理解程度还不够,比如在下面这类的场景中,存在多个加锁的方法的相互调用,其实就是一种重入特性的场景。
重入锁的设计目的
比如调用 demo 方法获得了当前的对象锁,然后在这个方法中再去调用demo2,demo2 中的存在同一个实例锁,这个时候当前线程会因为无法获得 demo2 的对象锁而阻塞,就会产生死锁。重入锁的设计目的是避免线程的死锁。
public class ReentrantDemo{
public synchronized void demo(){
System.out.println("begin:demo");
demo2();
}
public void demo2(){
System.out.println("begin:demo1");
synchronized (this){
}
}
public static void main(String[] args) {
ReentrantDemo rd=new ReentrantDemo();
new Thread(rd::demo).start();
}
}
ReentrantLock的使用
public class AtomicDemo {
private static int count=0;
static Lock lock=new ReentrantLock();
public static void inc(){
lock.lock();
try {
Thread.sleep(1);
} catch (InterruptedException e) {
e.printStackTrace();
}
count++;
lock.unlock();
}
public static void main(String[] args) throws
InterruptedException {
for(int i=0;i<1000;i++){
new Thread(()->{AtomicDemo.inc();}).start();;
}
Thread.sleep(3000);
System.out.println("result:"+count);
}
}
ReentrantReadWriteLock
我们以前理解的锁,基本都是排他锁,也就是这些锁在同一时刻只允许一个线程进 行访问,而读写所在同一时刻可以允许多个线程访问,但是在写线程访问时,所有的读线程和其他写线程都会被阻塞。读写锁维护了一对锁,一个读锁、一个写锁; 一般情况下,读写锁的性能都会比排它锁好,因为大多数场景读是多于写的。在读多于写的情况下,读写锁能够提供比排它锁更好的并发性和吞吐量。
public class LockDemo {
static Map<String,Object> cacheMap=new HashMap<>();
static ReentrantReadWriteLock rwl=new ReentrantReadWriteLock();
static Lock read=rwl.readLock();
static Lock write=rwl.writeLock();
public static final Object get(String key) {
System.out.println(" 开始读取数据");
read.lock(); // 读锁
try {
return cacheMap.get(key);
}finally {
read.unlock();
}
}
public static final Object put(String key,Object value){
write.lock();
System.out.println(" 开始写数据");
try{
return cacheMap.put(key,value);
}finally {
write.unlock();
}
}
}
在这个案例中,通过 hashmap 来模拟了一个内存缓存,然后使用读写所来保证这个内存缓存的线程安全性。当执行读操作的时候,需要获取读锁,在并发访问的时候,读锁不会被阻塞,因为读操作不会影响执行结果。
在执行写操作时,线程必须要获取写锁,当已经有线程持有写锁的情况下,当前线程会被阻塞,只有当写锁释放以后,其他读写操作才能继续执行。使用读写锁提升读操作的并发性,也保证每次写操作对所有的读写操作的可见性。
- 读锁与读锁可以共享
- 读锁与写锁不可以共享(排他)
- 写锁与写锁不可以共享(排他)
ReentrantLock的实现原理
我们知道锁的基本原理是,基于将多线程并行任务通过某一种机制实现线程的串行执行,从而达到线程安全性的目的。在 synchronized 中,我们分析了偏向锁、 轻量级锁、乐观锁。基于乐观锁以及自旋锁来优化了 synchronized 的加锁开销, 同时在重量级锁阶段,通过线程的阻塞以及唤醒来达到线程竞争和同步的目的。 那么在 ReentrantLock 中,也一定会存在这样的需要去解决的问题。就是在多线程竞争重入锁时,竞争失败的线程是如何实现阻塞以及被唤醒的呢?
AQS是什么
在 Lock 中,用到了一个同步队列 AQS,全称 AbstractQueuedSynchronizer,它 是一个同步工具也是 Lock 用来实现线程同步的核心组件。如果你搞懂了 AQS,那 么 J.U.C 中绝大部分的工具都能轻松掌握。
AQS的两种功能
从使用层面来说,AQS 的功能分为两种:独占和共享
- 独占锁,每次只能有一个线程持有锁,比如前面给大家演示的 ReentrantLock 就是以独占方式实现的互斥锁
- 共享锁 ,允许多个线程同时获取锁 , 并发访问共享资源, 比如 ReentrantReadWriteLock
AQS的内部实现
AQS 队列内部维护的是一个 FIFO 的双向链表,这种结构的特点是每个数据结构 都有两个指针,分别指向直接的后继节点和直接前驱节点。所以双向链表可以从任 意一个节点开始很方便的访问前驱和后继。每个 Node 其实是由线程封装,当线程争抢锁失败后会封装成 Node 加入到 ASQ 队列中去;当获取锁的线程释放锁以 后,会从队列中唤醒一个阻塞的节点(线程)。

Node的组成

锁释放及线程队列的变化
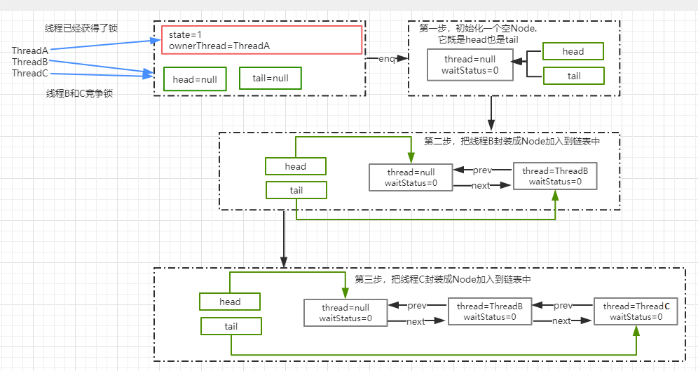
当出现锁竞争以及释放锁的时候,AQS 同步队列中的节点会发生变化,首先看一下添加节点的场景。

这里会涉及到两个变化:
新的线程封装成 Node 节点追加到同步队列中,设置 prev 节点以及修改当前节点的前置节点的 next 节点指向自己;
通过 CAS 将 tail 重新指向新的尾部节点。
head 节点表示获取锁成功的节点,当头结点在释放同步状态时,会唤醒后继节点,如果后继节点获得锁成功,会把自己设置为头结点。节点的变化过程如下:

这个过程也是涉及到两个变化:
修改 head 节点指向下一个获得锁的节点;
新的获得锁的节点,将 prev 的指针指向 null。
设置 head 节点不需要用 CAS,原因是设置 head 节点是由获得锁的线程来完成的,而同步锁只能由一个线程获得,所以不需要 CAS 保证,只需要把 head 节点设置为原首节点的后继节点,并且断开原 head 节点的 next 引用即可。
ReentrantLock源码分析
以 ReentrantLock 作为切入点,来看看在这个场景中是如何使用 AQS 来实现线程的同步的
ReentrantLock 的时序图
调用 ReentrantLock 中的 lock()方法,源码的调用过程我使用了时序图来展现。

ReentrantLock.lock()
这个是 reentrantLock 获取锁的入口
public void lock() {
sync.lock();
}
sync 实际上是一个抽象的静态内部类,它继承了 AQS 来实现重入锁的逻辑,我们 前面说过 AQS 是一个同步队列,它能够实现线程的阻塞以及唤醒,但它并不具备业务功能,所以在不同的同步场景中,会继承 AQS 来实现对应场景的功能 Sync 有两个具体的实现类,分别是:
- NofairSync:表示可以存在抢占锁的功能,也就是说不管当前队列上是否存在其他线程等待,新线程都有机会抢占锁;
- FailSync: 表示所有线程严格按照 FIFO 来获取锁。
NofairSync.lock
以非公平锁为例,来看看 lock 中的实现
- 非公平锁和公平锁最大的区别在于,在非公平锁中抢占锁的逻辑是,不管有没有线程排队,我先上来 cas 去抢占一下;
- CAS 成功,就表示成功获得了锁;
- CAS 失败,调用 acquire(1) 走锁竞争逻辑。
final void lock() {
if (compareAndSetState(0, 1))
setExclusiveOwnerThread(Thread.currentThread());
else
acquire(1);
}
CAS 的实现原理
protected final boolean compareAndSetState(int expect, int update) {
// See below for intrinsics setup to support this
return unsafe.compareAndSwapInt(this, stateOffset, expect, update);
}
通过 cas 乐观锁的方式来做比较并替换,这段代码的意思是,如果当前内存中的state 的值和预期值 expect 相等,则替换为 update。更新成功返回 true,否则返回 false。
这个操作是原子的,不会出现线程安全问题,这里面涉及到 Unsafe 这个类的操作,以及涉及到 state 这个属性的意义。
state 是 AQS 中的一个属性,它在不同的实现中所表达的含义不一样,对于重入锁的实现来说,表示一个同步状态。它有两个含义的表示:
- ;
- 当 state>0 时,表示已经有线程获得了锁,也就是 state=1,但是因为ReentrantLock 允许重入,所以同一个线程多次获得同步锁的时候,state 会递增,比如重入 5 次,那么 state=5。 而在释放锁的时候,同样需要释放 5 次直到 state=0,其他线程才有资格获得锁。
Unsafe 类
Unsafe 类是在 sun.misc 包下,不属于 Java 标准。但是很多 Java 的基础类库,包括一些被广泛使用的高性能开发库都是基于 Unsafe 类开发的,比如 Netty、Hadoop、Kafka 等;
Unsafe 可认为是 Java 中留下的后门,提供了一些低层次操作,如直接内存访问、线程的挂起和恢复、CAS、线程同步、内存屏障;
而 CAS 就是 Unsafe 类中提供的一个原子操作,第一个参数为需要改变的对象, 第二个为偏移量(即之前求出来的 headOffset 的值),第三个参数为期待的值,第四个为更新后的值整个方法的作用是如果当前时刻的值等于预期值 var4 相等,则更新为新的期望值 var5,如果更新成功,则返回 true,否则返回 false;

stateOffset
一个 Java 对象可以看成是一段内存,每个字段都得按照一定的顺序放在这段内存里,通过这个方法可以准确地告诉你某个字段相对于对象的起始内存地址的字节偏移。用于在后面的 compareAndSwapInt 中,去根据偏移量找到对象在内存中的具体位置。
所以 stateOffset 表示 state 这个字段在 AQS 类的内存中相对于该类首地址的偏移量。
compareAndSwapInt
在 unsafe.cpp 文件中,可以找到 compareAndSwarpInt 的实现
UNSAFE_ENTRY(jboolean, Unsafe_CompareAndSwapInt(JNIEnv *env, jobject unsafe, jobject obj, jlong offset, jint e, jint x))
UnsafeWrapper("Unsafe_CompareAndSwapInt");
oop p = JNIHandles::resolve(obj); //将 Java 对象解析成 JVM 的 oop(普通对象指针),
//根据对象 p 和地址偏移量找到地址
jint* addr = (jint *) index_oop_from_field_offset_long(p, offset);
//基于 cas 比较并替换, x 表示需要更新的值,addr 表示 state在内存中的地址,e 表示预期值
return (jint)(Atomic::cmpxchg(x, addr, e)) == e;
UNSAFE_END
AQS.accquire
acquire 是 AQS 中的方法,如果 CAS 操作未能成功,说明 state 已经不为 0,此时继续 acquire(1) 操作
➢ 大家思考一下,acquire 方法中的 1 的参数是用来做什么呢?
这个方法的主要逻辑是
- 通过 tryAcquire 尝试获取独占锁,如果成功返回 true,失败返回 false;
- 如果 tryAcquire 失败,则会通过 addWaiter 方法将当前线程封装成 Node 添加到 AQS 队列尾部;
- acquireQueued,将 Node 作为参数,通过自旋去尝试获取锁。
public final void acquire(int arg) {
if (!tryAcquire(arg) && acquireQueued(addWaiter(Node.EXCLUSIVE), arg))
selfInterrupt();
}
NonfairSync.tryAcquire
这个方法的作用是尝试获取锁,如果成功返回 true,不成功返回 false。
它是重写 AQS 类中的 tryAcquire 方法,并且大家仔细看一下 AQS 中 tryAcquire 方法的定义,并没有实现,而是抛出异常。按照一般的思维模式,既然是一个不实现的模版方法,那应该定义成 abstract,让子类来实现呀?大家想想为什么
protected final boolean tryAcquire(int acquires) {
return nonfairTryAcquire(acquires);
}
ReentrantLock.nofairTryAcquire
- 获取当前线程,判断当前的锁的状态;
- 如果 state=0 表示当前是无锁状态,通过 cas 更新 state 状态的值;
- 当前线程是属于重入,则增加重入次数。
final boolean nonfairTryAcquire(int acquires) {
final Thread current = Thread.currentThread();//获取当前执行的线程
int c = getState();//获得 state 的值
if (c == 0) {//表示无锁状态
if (compareAndSetState(0, acquires)) {//cas 替换 state 的值,cas 成功表示获取锁成功
//保存当前获得锁的线程,下次再来的时候不要再尝试竞争锁
setExclusiveOwnerThread(current);
return true;
}
}
//如果同一个线程来获得锁,直接增加重入次数
else if (current == getExclusiveOwnerThread()) {
int nextc = c + acquires;
if (nextc < 0) // overflow
throw new Error("Maximum lock count exceeded");
setState(nextc);
return true;
}
return false;
}
AQS. addWaiter
当 tryAcquire 方法获取锁失败以后,则会先调用 addWaiter 将当前线程封装成Node。
入参 mode 表示当前节点的状态,传递的参数是 Node.EXCLUSIVE,表示独占状态。意味着重入锁用到了 AQS 的独占锁功能。
- 将当前线程封装成 Node;
- 当前链表中的 tail 节点是否为空,如果不为空,则通过 cas 操作把当前线程的 node 添加到 AQS 队列;
- 如果为空或者 cas 失败,调用 enq 将节点添加到 AQS 队列。
private Node addWaiter(Node mode) {
Node node = new Node(Thread.currentThread(), mode);//把当前线程封装为 Node
Node pred = tail; //tail 是 AQS 中表示同步队列队尾的属性,默认是 null
if (pred != null) {//tail 不为空的情况下,说明队列中存在节点
node.prev = pred;//把当前线程的 Node 的 prev 指向 tail
//通过 cas 把 node 加入到 AQS 队列,也就是设置为 tail
if (compareAndSetTail(pred, node)) {
pred.next = node;//设置成功以后,把原 tail 节点的 next指向当前 node
return node;
}
}
enq(node);//tail=null,把 node 添加到同步队列
return node;
}
enq
enq 就是通过自旋操作把当前节点加入到队列中
private Node enq(final Node node) {
for (;;) {
Node t = tail;
if (t == null) { // Must initialize
if (compareAndSetHead(new Node()))
tail = head;
} else {
node.prev = t;
if (compareAndSetTail(t, node)) {
t.next = node;
return t;
}
}
}
}
图解分析
假设 3 个线程来争抢锁,那么截止到 enq 方法运行结束之后,或者调用 addwaiter 方法结束后,AQS 中的链表结构图

AQS .acquireQueued
通过 addWaiter 方法把线程添加到链表后,会接着把 Node 作为参数传递给 acquireQueued 方法,去竞争锁
- 获取当前节点的 prev 节点;
- 如果 prev 节点为 head 节点,那么它就有资格去争抢锁,调用 tryAcquire 抢占锁;
- 抢占锁成功以后,把获得锁的节点设置为 head,并且移除原来的初始化 head 节点;
- 如果获得锁失败,则根据 waitStatus 决定是否需要挂起线程;
- 最后,通过 cancelAcquire 取消获得锁的操作。
final boolean acquireQueued(final Node node, int arg) {
boolean failed = true;
try {
boolean interrupted = false;
for (;;) {
final Node p = node.predecessor();//获取当前节点的 prev 节点
if (p == head && tryAcquire(arg)) {//如果是 head 节点,说明有资格去争抢锁
//获取锁成功,也就是ThreadA 已经释放了锁,然后设置 head 为 ThreadB 获得执行权限
setHead(node);
p.next = null; // 把原 head 节点从链表中移除
failed = false;
return interrupted;
}
//ThreadA 可能还没释放锁,使得 ThreadB 在执行 tryAcquire 时会返回 false
if (shouldParkAfterFailedAcquire(p, node) && parkAndCheckInterrupt())
interrupted = true; //并且返回当前线程在等待过程中有没有中断过。
}
} finally {
if (failed)
cancelAcquire(node);
}
}
NofairSync.tryAcquire
这个方法在前面分析过,就是通过 state 的状态来判断是否处于无锁状态,然后在通过 cas 进行竞争锁操作。成功表示获得锁,失败表示获得锁失败。
shouldParkAfterFailedAcquire
如果 ThreadA 的锁还没有释放的情况下,ThreadB 和 ThreadC 来争抢锁肯定是会失败,那么失败以后会调用 shouldParkAfterFailedAcquire 方法。
Node 有 5 中状态,分别是:CANCELLED(1),SIGNAL(-1)、CONDITION(-2)、PROPAGATE(-3)、默认状态(0)
- CANCELLED: 在同步队列中等待的线程等待超时或被中断,需要从同步队列中取消该 Node 的结点, 其结点的 waitStatus 为 CANCELLED,即结束状态,进入该状态后的结点将不会再变化;
- SIGNAL: 只要前置节点释放锁,就会通知标识为 SIGNAL 状态的后续节点的线程;
- CONDITION: 和 Condition 有关系,后续会讲解;
- PROPAGATE:共享模式下,PROPAGATE 状态的线程处于可运行状态;
- 0:初始状态
这个方法的主要作用是,通过 Node 的状态来判断,ThreadA 竞争锁失败以后是否应该被挂起。
- 如果 ThreadA 的 pred 节点状态为 SIGNAL,那就表示可以放心挂起当前线程;
- 通过循环扫描链表把 CANCELLED 状态的节点移除;
- 修改 pred 节点的状态为 SIGNAL,返回 false。
返回 false 时,也就是不需要挂起,返回 true,则需要调用 parkAndCheckInterrupt 挂起当前线程
private static boolean shouldParkAfterFailedAcquire(Node pred, Node node) {
int ws = pred.waitStatus;//前置节点的waitStatus
if (ws == Node.SIGNAL)//如果前置节点为 SIGNAL,意味着只需要等待其他前置节点的线程被释放,
return true;//返回 true,意味着可以直接放心的挂起了
if (ws > 0) {//ws 大于 0,意味着 prev 节点取消了排队,直接移除这个节点就行
do {
node.prev = pred = pred.prev;
//相当于: pred=pred.prev; node.prev=pred;
} while (pred.waitStatus > 0); //这里采用循环,从双向列表中移除 CANCELLED 的节点
pred.next = node;
} else {//利用 cas 设置 prev 节点的状态为 SIGNAL(-1)
compareAndSetWaitStatus(pred, ws, Node.SIGNAL);
}
return false;
}
parkAndCheckInterrupt
使用 LockSupport.park 挂起当前线程变成 WATING 状态
Thread.interrupted,返回当前线程是否被其他线程触发过中断请求,也就是 thread.interrupt(); 如果有触发过中断请求,那么这个方法会返回当前的中断标识 true,并且对中断标识进行复位标识已经响应过了中断请求。如果返回 true,意味着在 acquire 方法中会执行 selfInterrupt()。
private final boolean parkAndCheckInterrupt() {
LockSupport.park(this);
return Thread.interrupted();
}
selfInterrupt: 标识如果当前线程在 acquireQueued 中被中断过,则需要产生一个中断请求,原因是线程在调用 acquireQueued 方法的时候是不会响应中断请求的。
static void selfInterrupt() {
Thread.currentThread().interrupt();
}
图解分析
通过 acquireQueued 方法来竞争锁,如果 ThreadA 还在执行中没有释放锁的话,意味着 ThreadB 和 ThreadC 只能挂起了。

LockSupport
LockSupport 类是 Java6 引入的一个类,提供了基本的线程同步原语。LockSupport 实际上是调用了 Unsafe 类里的函数,归结到 Unsafe 里,只有两个函数

unpark 函数为线程提供“许可(permit)”,线程调用 park 函数则等待“许可”。这个有点像信号量,但是这个“许可”是不能叠加的,“许可”是一次性的。
permit 相当于 0/1 的开关,默认是 0,调用一次 unpark 就加 1 变成了 1。调用一次park 会消费 permit,又会变成 0。 如果再调用一次 park 会阻塞,因为 permit 已经是 0 了。直到 permit 变成 1。这时调用 unpark 会把 permit 设置为 1。每个线程都有一个相关的 permit,permit 最多只有一个,重复调用 unpark 不会累积。
锁的释放流程
如果这个时候 ThreadA 释放锁了,那么我们来看锁被释放后会产生什么效果
ReentrantLock.unlock
在 unlock 中,会调用 release 方法来释放锁
public final boolean release(int arg) {
if (tryRelease(arg)) { //释放锁成功
Node h = head; //得到 aqs 中 head 节点
//如果 head 节点不为空并且状态!=0.调用 unparkSuccessor(h)唤醒后续节点
if (h != null && h.waitStatus != 0)
unparkSuccessor(h);
return true;
}
return false;
}
ReentrantLock .tryRelease
这个方法可以认为是一个设置锁状态的操作,通过将 state 状态减掉传入的参数值(参数是 1),如果结果状态为 0,就将排它锁的 Owner 设置为 null,以使得其它的线程有机会进行执行。
在排它锁中,加锁的时候状态会增加 1(当然可以自己修改这个值),在解锁的时候减掉 1,同一个锁,在可以重入后,可能会被叠加为 2、3、4 这些值,只有 unlock() 的次数与 lock() 的次数对应才会将 Owner 线程设置为空,而且也只有这种情况下才会返回 true。
protected final boolean tryRelease(int releases){
int c = getState() - releases;
if (Thread.currentThread() != getExclusiveOwnerThread())
throw new IllegalMonitorStateException();
boolean free = false;
if (c == 0) {
free = true;
setExclusiveOwnerThread(null);
}
setState(c);
return free;
}
unparkSuccessor
private void unparkSuccessor(Node node) {
int ws = node.waitStatus;//获得 head 节点的状态
if (ws < 0)
compareAndSetWaitStatus(node, ws, 0);// 设置 head 节点状态为 0
Node s = node.next;//得到 head 节点的下一个节点
if (s == null || s.waitStatus > 0) {
//如果下一个节点为 null 或者 status>0 表示 cancelled 状态.
//通过从尾部节点开始扫描,找到距离 head 最近的一个 waitStatus<=0 的节点
s = null;
for (Node t = tail; t != null && t != node; t = t.prev)
if (t.waitStatus <= 0)
s = t;
}
if (s != null) //next 节点不为空,直接唤醒这个线程即可
LockSupport.unpark(s.thread);
}
为什么在释放锁的时候是从 tail 进行扫描
这个问题有几个同学问过我,我觉得有必要单独拿出来说一下,我们再回到 enq 那个方法。在标注为红色部分的代码来看一个新的节点是如何加入到链表中的
- 将新的节点的 prev 指向 tail;
- 通过 cas 将 tail 设置为新的节点,因为 cas 是原子操作所以能够保证线程安全性;
- t.next=node;设置原 tail 的 next 节点指向新的节点。
private Node enq(final Node node) {
for (;;) {
Node t = tail;
if (t == null) { // Must initialize
if (compareAndSetHead(new Node()))
tail = head;
} else {
node.prev = t;
if (compareAndSetTail(t, node)) {
t.next = node;
return t;
}
}
}
}

在 cas 操作之后,t.next=node 操作之前。 存在其他线程调用 unlock 方法从 head 开始往后遍历,由于 t.next=node 还没执行意味着链表的关系还没有建立完整。就会导致遍历到 t 节点的时候被中断。所以从后往前遍历,一定不会存在这个问题。
图解分析
通过锁的释放,原本的结构就发生了一些变化。head 节点的 waitStatus 变成了 0,ThreadB 被唤醒

原本挂起的线程继续执行
通过 ReentrantLock.unlock,原本挂起的线程被唤醒以后继续执行,应该从哪里执行大家还有印象吧。 原来被挂起的线程是在 acquireQueued 方法中,所以被唤醒以后继续从这个方法开始执行。
AQS .acquireQueued
这个方法前面已经完整分析过了,我们只关注一下 ThreadB 被唤醒以后的执行流程。
由于 ThreadB 的 prev 节点指向的是 head,并且 ThreadA 已经释放了锁。所以这个时候调用 tryAcquire 方法时,可以顺利获取到锁
- 把 ThreadB 节点当成 head;
- 把原 head 节点的 next 节点指向为 null。
final boolean acquireQueued(final Node node, int arg) {
boolean failed = true;
try {
boolean interrupted = false;
for (;;) {
final Node p = node.predecessor();
if (p == head && tryAcquire(arg)) {
setHead(node);
p.next = null; // help GC
failed = false;
return interrupted;
}
if (shouldParkAfterFailedAcquire(p, node) && parkAndCheckInterrupt())
interrupted = true;
}
} finally {
if (failed)
cancelAcquire(node);
}
}
图解分析
- 设置新 head 节点的 prev=null
- 设置原 head 节点的 next 节点为 null

公平锁和非公平锁的区别
锁的公平性是相对于获取锁的顺序而言的,如果是一个公平锁,那么锁的获取顺序应该符合请求的绝对时间顺序,也就是 FIFO。 在上面分析的例子来说,只要CAS 设置同步状态成功,则表示当前线程获取了锁,而公平锁则不一样,差异点有两个:
- 非公平锁在获取锁的时候,会先通过 CAS 进行抢占,而公平锁则不会
//FairSync.lock
final void lock() {
acquire(1);
}
//NonfairSync.lock
final void lock() {
if (compareAndSetState(0, 1))
setExclusiveOwnerThread(Thread.currentThread());
else
acquire(1);
}
- tryAcquire方式不一样
//FairSync.tryAcquire
protected final boolean tryAcquire(int acquires) {
final Thread current = Thread.currentThread();
int c = getState();
if (c == 0) {
if (!hasQueuedPredecessors() && compareAndSetState(0, acquires)) {
setExclusiveOwnerThread(current);
return true;
}
}
else if (current == getExclusiveOwnerThread()) {
int nextc = c + acquires;
if (nextc < 0)
throw new Error("Maximum lock count exceeded");
setState(nextc);
return true;
}
return false;
}
//NonfairSync.tryAcquire
protected final boolean tryAcquire(int acquires) {
return nonfairTryAcquire(acquires);
}
//Sync.nonfairTryAcquire
final boolean nonfairTryAcquire(int acquires) {
final Thread current = Thread.currentThread();
int c = getState();
if (c == 0) {
if (compareAndSetState(0, acquires)) {
setExclusiveOwnerThread(current);
return true;
}
}
else if (current == getExclusiveOwnerThread()) {
int nextc = c + acquires;
if (nextc < 0) // overflow
throw new Error("Maximum lock count exceeded");
setState(nextc);
return true;
}
return false;
}
FairSync.tryAcquire 方法与 nonfairTryAcquire(int acquires)比较,不同的地方在于判断条件多了hasQueuedPredecessors()方法,也就是加入了[同步队列中当前节点是否有前驱节点]的判断,如果该方法返回 true,则表示有线程比当前线程更早地请求获取锁,因此需要等待前驱线程获取并释放锁之后才能继续获取锁